Oracle8i Application Developer's Guide - Advanced Queuing
Release 2 (8.1.6)

Part Number A76938-01

Library

Product

Contents

Index

Go to previous page Go to beginning of chapter Go to next page

JMS Operational Interface: Basic Operations (Publish-Subscribe), 12 of 29


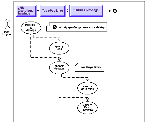
Publish a Message Specifying Correlation and Delay

Figure 15-10 Use Case Diagram: Publish-Subscribe - Publish a Message Specifying Correlation and Delay



To refer to the table of all basic operations having to do with the Operational Interface see:

  • "Use Case Model: Operational Interface -- Basic Operations"

 

Purpose

Publish a message specifying correlation and delay.

Usage Notes

The publisher can set the message properties like delay and correlation before 
publishing.

Syntax

Example

 Example 1 - publish specifying delay, correlation

TopicConnectionFactory    tc_fact   = null;
TopicConnection           t_conn    = null;
TopicSession              jms_sess;
TopicPublisher            publisher1;
Topic                     shipped_orders;
int                       myport = 5521;

/* create connection and session */
tc_fact = AQjmsFactory.getTopicConnectionFactory("MYHOSTNAME",
                                                  "MYSID", myport, "oci8");
t_conn = tc_fact.createTopicConnection("jmstopic", "jmstopic");
jms_sess = t_conn.createTopicSession(true, Session.CLIENT_ACKNOWLEDGE);    
  
shipped_orders = ((AQjmsSession )jms_sess).getTopic("OE", "Shipped_Orders_
Topic");
publisher1 = jms_sess.createPublisher(shipped_orders);

/* create text message */
TextMessage     jms_sess.createTextMessage();

/* Set correlation and delay */

/* set correlation */
jms_sess.setJMSCorrelationID("FOO");

/* set delay of 30 seconds */
jms_sess.setLongProperty("JMS_OracleDelay", 30);

/* publish  */
publisher1.publish(text_message);


Go to previous page Go to beginning of chapter Go to next page
Oracle
Copyright © 1996-2000, Oracle Corporation.

All Rights Reserved.

Library

Product

Contents

Index